CDN 1.0¶
CDN based on WCS servers can be organized in two ways:
- Static CDN with pre-configured nodes. Changing CDN configuration requires restarting the server(s), because in this scheme the server(s) are the source of streams in the network. Such CDN can be organized based on the load balancing function.
- Dynamic CDN with dynamically changing nodes. To include/exclude a node to/from such CDN, restarting of this node only is required.
In this section we describe static CDN based on the load balancer.
Warning
CDN 1.0 is obsoleted and is strongly not recommended to use in production.
Overview¶
Let's take a look at the simplest configuration that includes one server to publish the stream (Origin) and one to play it (Edge)
Operation flowchart¶

- The browser connects to the Origin server via the Websocket protocol and sends the
publishStreamcommand. - The browser captures the microphone and the camera and sends the WebRTC stream to the server.
- The Origin server connects to the Edge server via the Websocket protocol and sends the
publishStreamcommand. - The Origin server sends the WebRTC stream to the Edge server.
- The second browser requests the stream from the Origin server.
- The Origin server returns to the browser the address of the Edge server where the stream can be fetched.
- The second browser establishes a connection to the Edge server via Websocket and sends the
playStreamcommand. - The second browser receives the WebRTC stream and plays this stream on the page.
Configuration¶
-
In the
loadbalancing.xmlsettings file of the Origin server you need to specify the way to broadcast the stream and the server that will receive the broadcast:
Here:<loadbalancer stream_distribution="webrtc"> <node id="1"> <ip>edge.flashphoner.com</ip> </node> </loadbalancer>stream_distribution="webrtc"specifies that broadcasting is done via WebRTC (the other possible alternative is RTMP)edge.flashphoner.comis the address of the Edge server that will receive the stream
-
In the flashphoner.properties settings file enable the load balancing mode:
Quick manual on testing¶
Broadcasting a stream via WebRTC to the Origin server¶
-
For this test we use the demo server at
origin.llcast.comand the Two Way Streaming web applicationhttps://origin.llcast.com:8888/client2/examples/demo/streaming/two_way_streaming/two_way_streaming.html -
Establish a connection to the server using the
Connectbutton

-
Click
Publish. The browser captures the camera and sends the stream to the server

Playing the stream on the Edge server¶
-
For the test we use the demo server at
edge1.llcast.comand the Embed Player web applicationhttps://edge1.llcast.com:8888/client2/examples/demo/streaming/embed_player/sample.html -
In the
Streamfield specify the identifier of the stream published on the Origin server, then click theTest nowbutton

-
Click the
Playbutton in the player window

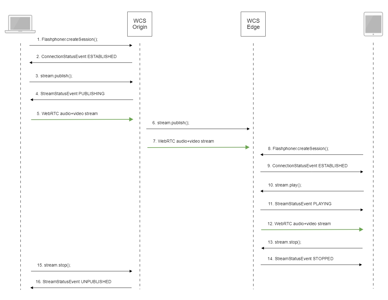
Call flow¶
Below is the call flow when using the Two Way Streaming example to publish the stream on the Origin server and the Embed Player example to play the stream on the Edge server

-
Establishing a connection to the server
Flashphoner.createSession()code
Flashphoner.createSession({urlServer: url}).on(SESSION_STATUS.ESTABLISHED, function (session) { setStatus("#connectStatus", session.status()); onConnected(session); }).on(SESSION_STATUS.DISCONNECTED, function () { setStatus("#connectStatus", SESSION_STATUS.DISCONNECTED); onDisconnected(); }).on(SESSION_STATUS.FAILED, function () { setStatus("#connectStatus", SESSION_STATUS.FAILED); onDisconnected(); }); -
Receiving from the server an event confirming successful connection
SESSION_STATUS.ESTABLISHEDcode
-
Publishing the stream
Stream.publish()code
-
Receiving form the server an event confirming successful publishing of the stream
STREAM_STATUS.PUBLISHINGcode
session.createStream({ name: streamName, display: localVideo, cacheLocalResources: true, receiveVideo: false, receiveAudio: false }).on(STREAM_STATUS.PUBLISHING, function (stream) { setStatus("#publishStatus", STREAM_STATUS.PUBLISHING); onPublishing(stream); }).on(STREAM_STATUS.UNPUBLISHED, function () { ... }).on(STREAM_STATUS.FAILED, function () { ... }).publish(); -
Sending the audio-video stream via WebRTC to the Origin server
-
Publishing the stream on the Edge server
-
Sending the audio-video stream via WebRTC to the Edge server
-
Establishing a connection to the server
Flashphoner.createSession()code
Flashphoner.createSession({urlServer: urlServer, mediaOptions: mediaOptions}).on(SESSION_STATUS.ESTABLISHED, function (session) { setStatus(session.status()); //session connected, start playback playStream(session); }).on(SESSION_STATUS.DISCONNECTED, function () { setStatus(SESSION_STATUS.DISCONNECTED); onStopped(); }).on(SESSION_STATUS.FAILED, function () { setStatus(SESSION_STATUS.FAILED); onStopped(); }); -
Receiving from the server an event confirming successful connection
SESSION_STATUS.ESTABLISHEDcode
Flashphoner.createSession({urlServer: urlServer, mediaOptions: mediaOptions}).on(SESSION_STATUS.ESTABLISHED, function (session) { setStatus(session.status()); //session connected, start playback playStream(session); }).on(SESSION_STATUS.DISCONNECTED, function () { ... }).on(SESSION_STATUS.FAILED, function () { ... }); -
Requesting playback of the stream
Stream.play()code
-
Receiving from the server an event confirming successful capturing and playing of the stream
STREAM_STATUS.PLAYINGcode
stream = session.createStream(options).on(STREAM_STATUS.PENDING, function(stream) { ... }).on(STREAM_STATUS.PLAYING, function (stream) { setStatus(stream.status()); onStarted(stream);../attachments/9242432/9242436.jpg }).on(STREAM_STATUS.STOPPED, function () { ... }).on(STREAM_STATUS.FAILED, function () { ... }).on(STREAM_STATUS.NOT_ENOUGH_BANDWIDTH, function (stream) { ... }); stream.play(); -
Sending the audio-video stream via WebRTC from the Edge server to the browser
-
Stopping the playback of the stream
Stream.stop()code
-
Receiving form the server an event confirming the playback of the stream is stopped
STREAM_STATUS.STOPPEDcode
stream = session.createStream(options).on(STREAM_STATUS.PENDING, function(stream) { ... }).on(STREAM_STATUS.PLAYING, function (stream) { ... }).on(STREAM_STATUS.STOPPED, function () { setStatus(STREAM_STATUS.STOPPED); onStopped(); }).on(STREAM_STATUS.FAILED, function () { ... }).on(STREAM_STATUS.NOT_ENOUGH_BANDWIDTH, function (stream) { ... }); stream.play(); -
Stopping publishing the stream
Stream.stop()code
-
Receiving from the server an event confirming unpublishing the stream
STREAM_STATUS.UNPUBLISHEDcode
session.createStream({ name: streamName, display: localVideo, cacheLocalResources: true, receiveVideo: false, receiveAudio: false }).on(STREAM_STATUS.PUBLISHING, function (stream) { ... }).on(STREAM_STATUS.UNPUBLISHED, function () { setStatus("#publishStatus", STREAM_STATUS.UNPUBLISHED); onUnpublished(); }).on(STREAM_STATUS.FAILED, function () { ... }).publish();